简介:如何开启休假模式、并于休假前准时出货已下单的订单,以避免无法订单完成以及迟发货的情况
适用站点:所有站点
适用卖家:所有卖家
更新日志:
|
更新内容
|
更新时间
|
|
更新休假模式的设置方法
|
2024-9-18
|
当您暂时无法管理店铺时,您可以开启休假模式来停止接单,以避免因无法准时出货而造成被计分或是迟发货率超标等情况。
本文将为您介绍,在暂时无法管理店铺时,如何开启休假模式;并且在休假前准时出货已下单的订单,避免迟发货率上升。
【划重点】
1. 当您启用休假模式后,将会对您的店铺产生以下影响,请您谨慎开启休假模式:
-
您的所有商品会显示为“售完”,将无法被搜索、浏览
-
【立即购买】按钮将被禁用,买家将无法把您的商品加入购物车或直接购买
-
您的商品将不会出现在分类和热门标签页面
-
您将无法创建商品和编辑商品
-
当有人发起聊聊时,将会触发自动回复
2. 当您关闭休假模式后,店铺将发生以下变化:
-
您的所有商品将在 1 小时内恢复到开启休假模式之前的库存数量
-
买家将能够下新订单
-
可以编辑或添加产品
-
您的商品最多可能需要 24 小时才能根据推荐重新显示在购物前台
-
关闭休假模式后,要在 3 小时后才能重新开启休假模式
3. 启用/关闭 休假模式 需要多久的系统工作时间?
-
启用:启用休假模式后,约需1小时生效,请耐心等候。开启休假模式后可以随时关闭。
-
关闭:点击关闭后,约需1小时生效。一旦关闭休假模式,需 3 小时后才能再次开启。
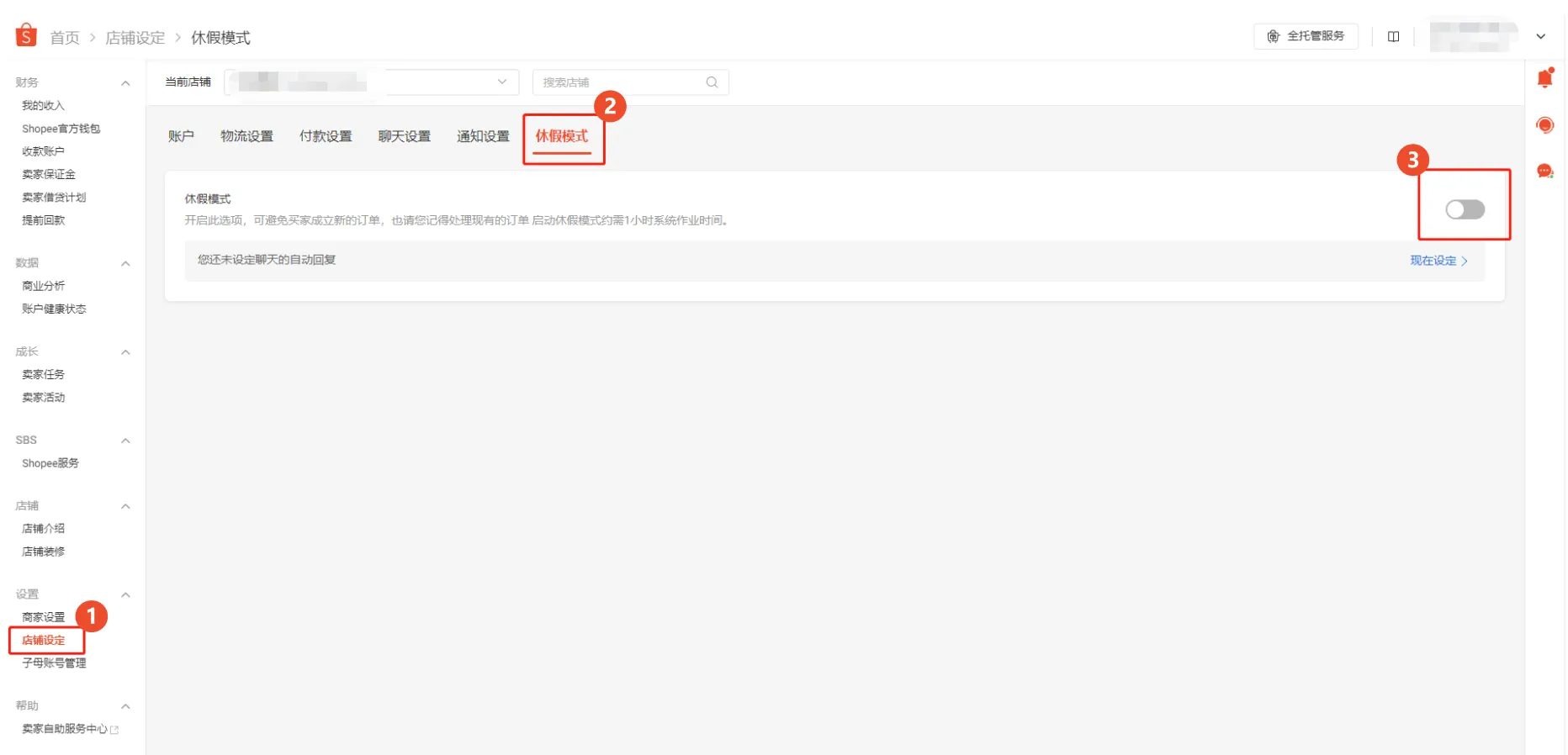
一、如何开启休假模式?
1. 首先,进入【中国卖家中心>>设置>>店铺设定>>休假模式】页面,找到休假模式开关。

2. 点击休假模式的开关, 在弹窗中选择【单店操作】或【批量操作】:
1)【单店操作】:当前店铺将开启休假模式。
2)【批量操作】:该商家下的所有店铺都将开启休假模式。

虽然休假模式可以避免买家新下订单,但您仍需要准时出货现有的订单。
|
⚠️ 注意
1. 在批量操作完成之前,该主/子账户下的所有店铺(已授予管理权限的)都不能操作休假模式。
2. 批量开启休假模式之后,您可以在顶部通知栏中查看结果;点击【下载】可以查看店铺未能成功开启休假模式的原因(以文件中的具体原因为准)。
![]() |
||
二、休假模式开启后,前后台会如何显示?
1. 开启休假模式后,【店铺>>店铺介绍】页面将会出现休假模式信息,如下显示:

2. 买家将在您的店铺首页看到休假模式信息,显示如下:

三、准时出货启用休假模式前的订单
若出现因员工休假而人力短缺的情况,建议您随时确认订单进度并遵守出货期限。
为了确保在休假前可以准时发出所有待出货订单,您可以在【中国卖家中心>>订单>>我的订单>>待出货>>排序】选择【发货截至时间(由久及新)】来排序现有订单,这样您就能清楚地知道每天需要出货多少笔订单。

四、设置休假聊聊自动回复
当您暂时无法管理店铺时,您可以设置聊聊自动回复,以维护店铺的聊聊回复率。您可以通过自动回复告知买家您已休假,这有助于管理他们的预期,从而提高买家满意度。
您可以直接在【中国卖家中心>>店铺设定>>休假模式】版块点击【现在设定】来设置自动回复。

【休假模式-聊聊自动回复示例】
优质的自动回复应包含买家希望得知的关键信息:
-
休假时间段
-
预计多久能回复聊聊
-
感谢买家对店铺与商品的关注
|
语言
|
示例
|
|
中文
|
亲爱的买家,感谢您关注我们的商品。店铺将于6月1日至6月10日暂停营业。在此期间,我们会在48小时内回应您的聊聊。感谢您的耐心等待与配合,我们将尽快与您联系。
|
|
英文
|
Dear customer, thank you for your interest in our products. We will be away from 1st June to 10th June. Messages will be replied within 48 hours during this period. Thank you for your patience and we will get back to you the soonest we can.
|
五、注意迟发货率及订单未完成率
若您未能及时开启休假模式,而造成迟发货或订单无法完成的情况,建议您先与买家沟通,并为无法准时出货或取消订单的状况表达歉意。
您还可以发送优惠券来吸引买家重新下单,以此帮助您提高买家满意度和商品评价。
六、常见问题
1. 若我有订单还未处理完毕,可以开启休假模式吗?
可以,但您现有的订单还是必须在发货时限内处理完毕。
2. 开启休假模式后,买家可以使用聊聊跟我联系吗?
可以,买家还是可以通过聊聊跟您联系,所以建议您在聊聊自动回复中加上店铺休假信息。
3. 关闭休假模式后,我的商品需要多久才可以被搜索和显示在分类、热门标签页面?
约需1个工作日的系统工作时间,请耐心等候。
4. 为什么我关闭休假模式后无法在开启?
当您关闭休假模式后,您要在3小时后才能再次开启休假模式。
5. 为什么我开启休假模式时却提示“3小时后才能再次启动休假模式”?

原因①:您的店铺在3个小时内开启并关闭过休假模式。
-
解决方法:需要3小时之后再次尝试开启
原因②:平台活动(商品活动、优惠券活动、官方秒杀),不包括FSS(免运)和CCB(返现)活动
-
解决方法:商品活动结束后才能开启休假模式



